您的位置:软件测试 > 开源软件测试 > 开源单元测试工具 > junit
了解JUnit核心类、接口及生命周期
作者:网络转载 发布时间:[ 2013/8/29 15:25:33 ] 推荐标签:

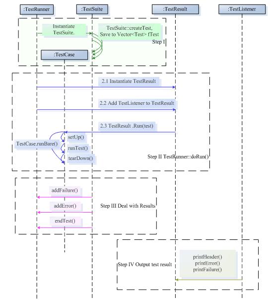
图 1. Junit 完整生命周期

总结

通过上面的介绍,本文深入地讲解了 JUnit 的核心类和接口,TestCase 的完整生命周期。掌握了这些,开发者有了更加灵活的自用度,可以根据自己特定的项目的特性,定制合适自身的 MyTestRunner,MyTestResult,MyTestSuite,MyTestListener。从而提高工作效率,发挥 JUnit 的大作用。

上一页1234下一页
软件测试工具 | 联系我们 | 投诉建议 | 诚聘英才 | 申请使用列表 | 网站地图
沪ICP备07036474 2003-2017 版权所有 上海泽众软件科技有限公司 Shanghai ZeZhong Software Co.,Ltd