SQL Server代码如何快速格式化
作者:网络转载 发布时间:[ 2016/3/10 10:08:27 ] 推荐标签:数据库
在SQL Server中我们经常需要编写各种SQL脚本,例如存储过程和函数等,由于在编写过程中,经常会进行调整,有些关键字我们用的大写,有的我们用的小写,有的后面结束用;分割有的又没有。对于有强迫症的人来说,看这样的代码关键非常痛苦,必须要手动对代码进行格式化,如果代码脚本比较多,这个事情也是非常费时费力的。那么问题来了,如何快速对SQL Server中的代码进行格式化。
我在网上搜索了一下,看国外的一篇文章说道一个工具ApexSQL,是一个SQL Server管理工具的插件,是免费的,下载下来试用了一下,感觉还是不错的。这里和大家分享一下。
下载并安装后,在SQL Server管理工具中可以看到ApexSQL的菜单:

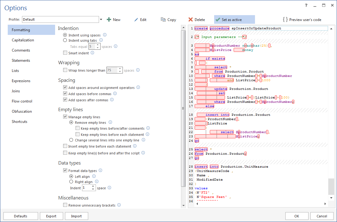
可以看到默认格式化的快捷键是Ctrl+Shift+Alt+F,好在默认格式的配置(ApexSQL菜单下的Options...)可以修改:

下面举个例子,如下图所示。左边的为未格式化的脚本,右边为格式化后的脚本:

本文内容不用于商业目的,如涉及知识产权问题,请权利人联系SPASVO小编(021-61079698-8054),我们将立即处理,马上删除。
相关推荐
远程连接sql server 2000服务器的解决方案SQL Server修改数据库物理文件存在位置探讨SQL Server并发处理队列数据不阻塞解决方案迁移SQL Server到Azure SQL实战SQL SERVER 的前世今生?各版本功能对比SQL Server的WITH (NOLOCK)SQL Server如何用触发器捕获DML操作的会话信息SQL Server里书签查找的性能伤害监控SQL Server事务复制SQL Server数据库镜像下有效的索引维护SQL Server不停机移动镜像数据库SQL Server数据库备份压缩拷贝实例SQL Server数据库优化SQL SERVER的统计信息SQL Server里如何处理死锁SQL SERVER批量生成编号

sales@spasvo.com