使用AutoRunner录制Web应用程序的脚本
作者:SPASVO 发布时间:[ 2017/9/6 15:42:37 ] 推荐标签:AutoRunner 脚本 WEB程序
以录制百度网页(http://www.baidu.com)为例,我们来为大家详细地介绍一下录制网页脚本的过程。
● 创建脚本
首先我们新建一个baidu.bsh脚本,然后在搜索框中点击录制按钮。
● 录制脚本
接着我们在浏览器中输入网址(www.baidu.com),点击“百度一下”,记录下来的信息如图所示:

● 录制完成
再点击停止录制按钮,录制完成;
录制结束后我们看到脚本编辑区的内容:

● 疑难解答
我们刚刚操作了很多步骤,录制信息栏中出现了很多条操作信息,但脚本编辑区却只出现两行语句。
这是因为在录制的时候,信息框中显示的是我们键盘和鼠标的每一步动作,键盘每按下一个键都会被当成一条动作信息输出,这样录制者知道此时软件正在监视录制动作,即录制正在进行中。
● 合并操作
录制结束后,如果脚本中的某些动作能够合并,AR会将其合并为一句统一输出,比如这里的setValue动作(在浏览器中输入“www.baidu.com”),终在脚本中只出现一行语句,这是因为AR将重复的信息合并输出了。
在录制的过程中,如果网页被切换到一个新窗口或是一个新的网页,比如在前面的例子中,我们点击“百度一下”搜索按钮后页面跳转,AR还会显示出如图所示两行注释信息(绿色)。如需录制新网页上的内容,应当等待网页加载完成的信息显示后再进行操作。
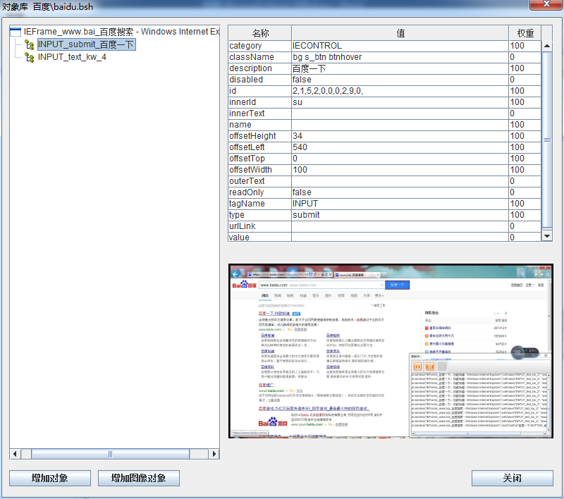
IE对象库元素属性参数如下图所示:


sales@spasvo.com